微信群永久二维码生成系统源码
简介:
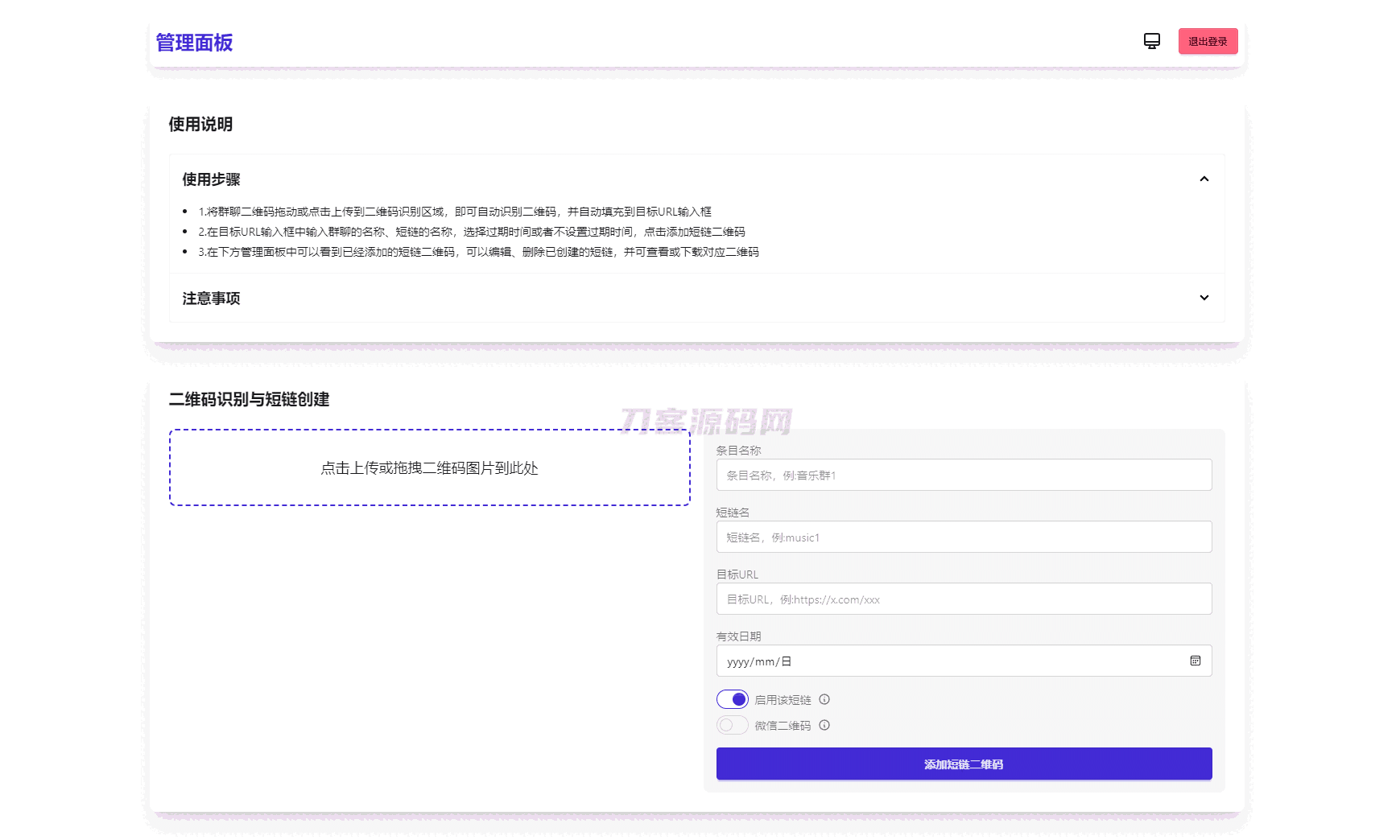
苦于微信群聊二维码频繁变动,开发这个能生成永久二维码的工具,不需要服务器。也可作为 URL 缩短链接服务使用。
功能特性
1.生成永久短链接,指向微信群二维码
2.可当短链接生成器
3.无需服务器
4.自定义二维码样式和 Logo
5.管理后台可随时更新
6.密码保护(demo)
图片:



源码分类:其他源码
本地下载地址
微信群永久二维码生成系统源码
RIPRO主题是一个优秀的主题,极致后台体验,无插件,集成会员系统
9080免费资源分享,PHP源码、网站源码、游戏源码、模板插件、软件工具、网络教程、为中国站长提供一站式源码下载 » 微信群永久二维码生成系统源码
9080免费资源分享,PHP源码、网站源码、游戏源码、模板插件、软件工具、网络教程、为中国站长提供一站式源码下载 » 微信群永久二维码生成系统源码