Yiso智云搜索引擎开源PHP源码
简介:
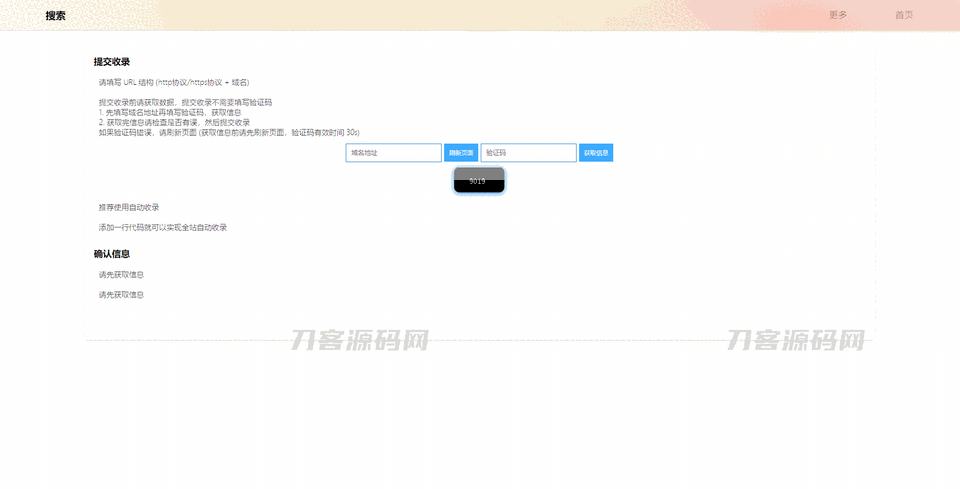
Yiso 是一个性能极佳的搜索引擎,免费开源,亦可做收录网址平台使用!输入关键词即可获取相关的搜索结果内容
Yiso采用自主研发的 BiuSQL 数据库储存数据,不需要安装数据库,下载源码解压缩即可使用
可自行添加相关资料或数据内容
数据存储位置依次打开文件
s/database/webInfo/webinfo.yiso
(打开webinfo.yiso或以文本打开,增加或添加数据内容格式,以此类推,一行一条数据) 或者是在平台直接输入域名地址一键收录提交即可
图片:


源码分类:其他源码
本地下载地址
Yiso智云搜索引擎开源PHP源码
RIPRO主题是一个优秀的主题,极致后台体验,无插件,集成会员系统
9080免费资源分享,PHP源码、网站源码、游戏源码、模板插件、软件工具、网络教程、为中国站长提供一站式源码下载 » Yiso智云搜索引擎开源PHP源码
9080免费资源分享,PHP源码、网站源码、游戏源码、模板插件、软件工具、网络教程、为中国站长提供一站式源码下载 » Yiso智云搜索引擎开源PHP源码